Overview
The Announcements module allows management-level users to create text or image-based communications to share with residents on the Public Display, Resident app, and Resident site. You can also distribute your announcements across these same channels and send an email with one click.
Note: Click on the images to enlarge them.
Table of Contents
- Creating an Image-based Announcement From a Template
- Creating an Image-based Announcement From a PDF or an Image
- Creating Text-Only Announcements
- Editing and Expiring Announcements
- Deleting Announcements
Creating an Image-based Announcement From a Template
To create an announcement using a pre-existing template for easy formatting, go to the Communicate tab, select Announcements, then click Create Announcement and select From template.
Next, click on the template option you’d like to work with. You’ll be taken to the next step, where you can edit the content and the background image.


To change the background image, click on Edit Background Image. You can search for an image online by selecting Choose new image or select Upload an image to upload your own image.
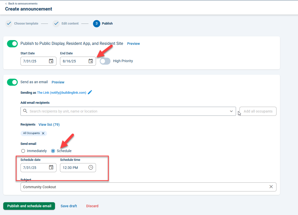
Once you’ve created your announcement, click the Next button to select how you’d like to distribute it.

 

Here, you can choose to show your announcement only on the Public Display, Resident App, and Resident site, send it by email, or both!
You can set the announcement start and end dates as well as the day and time you’d like the email to go out.

You can also mark the announcement as High Priority and choose to Preview it.
Click Save draft if you'd like to complete this announcement later. If you want to delete this draft and start over, click Discard.
When you're done, click Publish or Publish and send email, depending on what you choose.


Creating an Image-based Announcement From a PDF or an Image
If you already have a flier you’d like to use for your announcement, you can easily upload it as a PDF or image and simply give it a title.
To create an announcement using your PDF or image, go to the Communicate tab, select Announcements, click Create announcement, choose From PDF or image, then upload your file.
Once you’ve created your announcement, click the Next button to select how you’d like to distribute it. After setting your start and end dates and/or email options, remember to click Publish.



Creating Text-Only Announcements
You can also create text-only announcements. Go to the Communicate tab, select Announcements, click Create Announcement, and choose Text-only. Type your message, then click the Next button.
On the next page, select your announcement start and end date, and then click Save. Your text announcement will appear on the Resident app, the Resident site, and Public Display.


Editing and Expiring Announcements
You can edit any active, expired, scheduled, or draft announcement by going to the Communicate tab, selecting Announcements, and clicking the announcement you want to edit.
If you want to remove a text-only announcement from viewing but keep it internally, you can click Expire Now.


To expire an image-based announcement immediately, click the announcement, click Next, then change the End Date to a day before the current day, and click Publish.


To make an expired announcement active again, change the End Date to a future date and click Save or Publish, depending on the type of announcement.

Deleting Announcements
If you’d like to clear out some old announcements or drafts under the Announcements section, mouse over any announcement, and you’ll see the trash can icon to delete the announcement.


You can also click the announcement to open it and click Delete.
To delete a draft you’re working on, click Discard.


 
                 